团结引擎 1.5.0 发布,抖音小游戏平台即将开放、Shader Graph功能新增…引擎能力再提升!
下载体验团结引擎1.5.0:https://unity.cn/tuanjie/releases
「团结引擎 1.5.0」来啦!本次技术更新的内容,涵盖了小游戏、团结引擎车机版、OpenHarmony、Shader Graph、Muse Chat、Hub&License、代码升级、Digital Asset Manager for Tuanjie、团结官方开源车模 Sample 几大方向。
小游戏
在 Tuanjie 1.5.0 版本中,小游戏模块从 BuildProfile、动画、异步加载等多个方面进行了功能改进与提升,致力于带来更流畅的用户体验。
Build Profile
-
新增抖音小游戏平台支持,集成抖音小游戏 SDK package 安装 (会在4月份内正式开放给用户)
-
增加小游戏平台切换能力,支持小游戏 SDK package 之间的隔离,增加小游戏平台宏 MINIGAME_SUBPLATFORM_XXX
-
新增小游戏打包接口
BuildPipeline.BuildMiniGame(BuildProfile)
-
修复和完善使用过程中出现的设置未生效,打包报错等问题
动画
-
支持对从模型文件中分离后的 AnimationClip 进行 ACL 压缩,改善 ACL 动画采样性能。
-
Animator Component 新增“Update Frequency Mode” 选项,允许开发者控制动画更新频率,降低 CPU 开销。
异步加载
-
AssetBundle.LoadAssetAsync 增加分帧处理,改善小游戏加载资源卡顿问题。
-
修复 InstantiateAsync 在异步实例化结束前切换场景可能导致的出错。
-
移除 InstantiateAsync 生成 GameObject 名称中的空格,与 Object.Instantiate 保持一致。
其他
-
Graphics Settings 中新增 "Disable Clear Alpha" 开关,默认关闭上屏前的 ClearAlpha 调用,可降低约 100mw 功耗。
-
修复 CullingOptions.SkipCulling 跳过 Scene Culling 后,cullingMask 未生效问题。
-
ShaderWarmupAsync 兼容微信小游戏 iOS 高性能模式和安卓平台,优化加载表现。
-
修复使用 AutoStreaming 打包完成后,图集在 Editor 中显示模糊的问题。
团结引擎车机版
在 Tuanjie 1.5.0 版本中, 团结引擎车机版致力于对车机 HMI Android、QNX、Embedded Linux 三个平台的稳定性进行提升,并新增了多项改进。
HMI Android
Tuanjie 1.5.0 中,HMI Android 致力于为车机应用开发提供更多的解决方案。因此,在继续提升 URAS(Render As Service)稳定性和完善 URAS 能力的基础上,推出了 Android App View 这一全新功能,支持将安卓应用(包括第三方应用)以 App View 2D 或 App View 3D 的形式直接放入场景中,为车载应用间的互联互通提供更多可能。
Android App View
从 Tuanjie 1.5.0 版本开始,Tuanjie Editor 中支持直接创建 Android App View 2D 和 Android App View 3D 组件,并提供了接入安卓应用的完整工作流,几步便可实现安卓应用的接入。接入场景中安卓应用的触控等交互均不受影响,可正常使用。

使用 Android App View 在场景中嵌入地图应用,实现无缝转场的实机运行视频:
Android App View 在 Tuanjie Editor 中的操作视频:
更多详细信息可查阅官方文档!
Tuanjie Android App View:https://docs.unity.cn/cn/tuanjiemanual/Manual/hmi-android-app-view.html
URAS & UAAL
Tuanjie 1.5.0 版本中,结合客户经验和反馈,团结引擎车机版致力于提升 URAS (Render as Service) 及 URAS 工程隔离模式的稳定性,并不断完善 URAS 的能力。
对于 URAS,团结引擎车机版增加了 Client 和 Service 链接状态的接口与回调并完善了对 New Input System 鼠标键盘的支持。URAS 工程隔离模式针对更复杂的应用场景进行了改进,优化了多场景启动及切换时的资源加载,对工程隔离模式的稳定性进一步提升。
对于 UAAL(Render as a Library),团结引擎车机版进行了多屏幕支持,以提升 UAAL 的灵活性。
车机平台线程可配置
Tuanjie Editor 中针对 HMI Android、QNX、Embedded Linux 新增线程优先级及绑核配置面板,支持用户通过可视化调整参数的方式进行线程相关设置。


OpenHarmony
SDK 升级
在Tuanjie 1.5.0版本中,OpenHarmony SDK 已经同步更新适配到 OpenHarmony v5.0.2 Release 版本(最新版本)。
Package 更新
OpenHarmony Hilog Package 迎来重要功能模块更新,本次更新新增 Device Info 和 Performance 两个功能模块:
-
支持在 Tuanjie Editor 内直接连接真机,查看设备信息,包括基本信息(如系统版本、屏幕分辨率等)和实时信息(如电池状态、网络状态等);
-
支持跟踪真机上运行应用程序的性能数据,包括系统数据(如 CPU、GPU 等)和进程数据(如进程 CPU、GPU、内存占用等),支持自定义选择需要抓取到的性能数据,自动捕获所选应用程序的数据快照。

OpenHarmony SDK Kits Package 也进行了更新,主要包括:跟随 Tuanjie 1.5.0 同步更新 etslib 调用 UI thread 的接口;优化了导入 Demo Scene 的操作流程。
继续完善 OpenHarmony 各功能模块
Tuanjie 1.5.0 进一步完善了对 OpenHarmony 的各功能模块支持,主要新增了以下支持和优化项:
图形及渲染
Tuanjie 1.5.0 支持自绘制内容绘制帧率。为了解决 OpenHarmony 游戏应用上架后帧率无法突破 60 帧的问题,Tuanjie 1.5.0 支持通过关闭垂直同步,并设置 Application.targetFrameRate 为目标帧率的方式来实现自定义绘制帧率。
同时,Tuanjie 1.5.0 也对其他渲染相关的重要内容进行了优化:
-
从 Android 迁移项目时 OpenHarmony 平台会读取 Andriod 相关纹理设置
-
引擎线程唤醒和 vsync 信号同步
-
targetFrameRate<=0 时默认帧率设置为 30,和 Android 保持一致
开发优化
Tuanjie 1.5.0 支持 OpenHarmony 在启动时传入命令行参数,支持通过 DevEco “Run/Debug”中的“Launch Flags”将启动命令行参数传递给 Tuanjie,也支持通过 HDC 直接传递命令行参数。
详情可查阅团结引擎文档:https://docs.unity.cn/cn/tuanjiemanual/Manual/openharmony-specify-command-line.html
同时,Tuanjie 1.5.0 也对其他开发优化相关的重要内容进行了更新:
-
支持自定义 module.json5 和 TuanjiePlayerAbility.ets
-
导出工程默认 UAAL (Used as a Library)模式
输入系统
支持 New Input System
修复问题
Tuanjie 1.5.0 版本也修复了开发者反馈的一系列 bug,主要如下:
-
修复无法使用 Screen.resolutions 获取分辨率和刷新率信息的问题
-
修复调用 UI.InputField.DeactivateInputField 失效的问题
-
修复 InputField 输入字节数限制问题
-
修复 Input.multiTouchEnabled 设置无效的问题
-
backButtonLeavesApp 行为与安卓同步
Shader Graph
在 Tuanjie 1.5.0 版本中,持续升级 Shader Graph,进一步提升易用性,引入多项新功能与优化,助力开发者更高效地创建高性能着色器。
新增功能
-
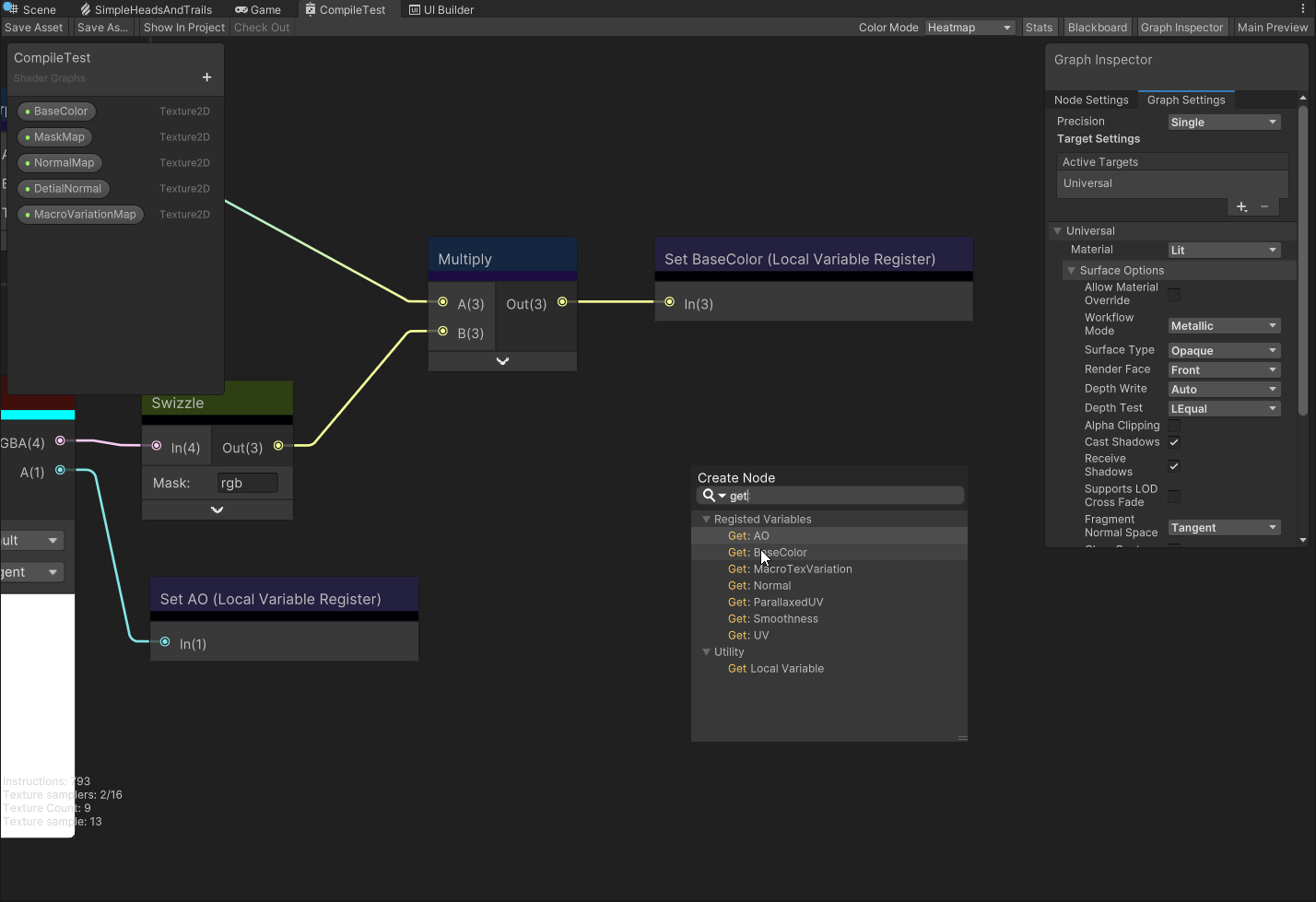
Local Variable 快速搜索,支持通过 Create Node Menu 搜索功能,快速获取并创建已注册节点对应的 Get 节点,提升操作流畅度。

-
新增 Shader Stats (Experimental) 面板,实时展示 Shader 编译后的资源占用和性能数据,为优化提供直观参考。

-
新增 For Loop 与 Additional Lights Loop 节点,前者支持迭代计算,实现更多复杂计算和数据处理;后者支持自定义的额外光源计算,增强光照控制。
For Loop
使用者可以自由选择输出的数据类型,支持叠加和覆盖两种循环模式,让使用者可以更便捷地通过 Shader Graph 实现 SSR、SSAO 等一系列需要循环计算的效果。



Additional Lights Loop
使用者可以更自由地在 Shader Graph 中控制不同光源的光照效果



-
新增多个组合光照节点,简化自定义光照计算,使复杂光照逻辑更加直观易用。
问题修复
-
修复变量名验证机制,在节点注册与 ShaderLab 代码生成前进行变量名检查,有效避免因无效字符导致的编译错误,显著提升系统稳定性。
Muse Chat
在Tuanjie 1.5.0版本中,Tuanjie MuseChat 持续修复用户反馈问题,详情如下:
问题修复与性能优化
○优化后端链路提升回答速度
○修复链接 Title 显示不全的问题
○区分 exception 中断和用户主动终止
○修复 Redis 错误获取历史信息的问题
○修复前端网页浏览工具 link 参数解析错误导致回答中止的问题
Hub & License
Tuanjie Hub及License的更新记录可在下方链接查看:https://unity.cn/tuanjie-hub/release-notes
代码升级
在 Tuanjie 1.5.0 版本中,我们集成了 Unity 2022.3.491 - 2022.3.55f1 之间所有版本的更新和修复(详情见: ReleaseNote),开发团队经过几个月的努力修复了超过千个 bug,提高了团结引擎的性能与稳定性。
ReleaseNote:https://alpha.release-notes.ds.unity3d.com/search?fromVersion=2022.3.49f1&toVersion=2022.3.55f1
Digital Asset Manager for Tuanjie
在 Tuanjie 1.5.0 版本中,该模块引入如下新功能:
基于团结引擎推出全新工业资产管理平台
-
资产管理,多层级权限管理,保障数据安全;
-
资产编辑,支持在线运行时场景编辑器,实现对资产的材质替换、动画编辑等能力并具备场景发布能力;
-
资产预览,支持在线模型的尺寸测量、光照模拟、线框显示、爆炸图、剖面显示、遮挡查看和视图分享;
-
IK 编辑器 demo 版本,支持 Web 端机械臂模型绑定约束, IK 仿真,运动轨迹规划;
-
产线仿真模拟 Demo 版本,支持 Web 端实现产线模拟仿真,高精模型替换,场景保存;同时,团结编辑器可以免导入加载该场景,进行二次编辑;
访问工业资产管理平台:https://assetmanager.unity.cn
新增全新的资产管理 Package
新增了数字资产管理 package,提供了一种全新的端云协同的资产管理方式。
-
支持 70+ 工业格式的模型的导入(云端完成)
-
支持对云端模型的直接预览(本地无需导入)
-
提供对外资源管理 API,可以让用户基于工业资产管理平台直接管理云端资产和加载目标资产
-
新增了工业材质库、行业机械臂模型库、常用的工业模型库

团结官方车模 Sample
基于最新 Shader Graph 和 URP 全新打造,团结引擎的首支官方开源 Sample,本月内即将发布,敬请期待。
○探索车漆质感、精细内饰与动态交互的最佳路径
○专为创作者设计,助您高效掌握新版本的真实感渲染能力

以上就是此次团结引擎 1.5.0 版本的重大内容更新。
自 2024 年 1 月 1 日发布至今,团结引擎下载量已超过 30 万,基于团结引擎构建的项目数量超过 50 万。未来,团结引擎将继续基于 Unity 2022 LTS,作为独立产品投入研发与更新,提供渲染、光照、动画、VFX、UI、易用性&工具链、平台能力、云服务等全方位专属能力升级,满足中国开发者及国内行业生态的独有需求,带来更多大家想要的功能。非常期待得到你的反馈,与我们一起共建中国版的实时 3D 引擎。
[1] 团结引擎官网:https://unity.cn/tuanjie/tuanjieyinqing
[2] 团结引擎问答专区:https://developer.unity.cn/plate/tuanjie-engine?tab=ask
[3] 团结引擎用户手册:https://docs.unity.cn/cn/tuanjiemanual/Manual/UnityManual.html
[4] 团结引擎Release Notes:https://release-notes.unity.cn/release-notes
更多推荐





所有评论(0)